$8

No Code API Documentation

I want this!

No Code API Documentation

3 ratings

Are you tired of spending hours writing lengthy and complex API documentations from scratch? Look no further! I am very thrilled to present my new API Documentation Template, designed to simplify the process and save you valuable time and effort.

This comprehensive template, available on Gumroad, empowers you to create professional API documentations without writing a single line of code. Whether you are a developer, project manager, or API enthusiast, this template is a game-changer for your documentation needs.

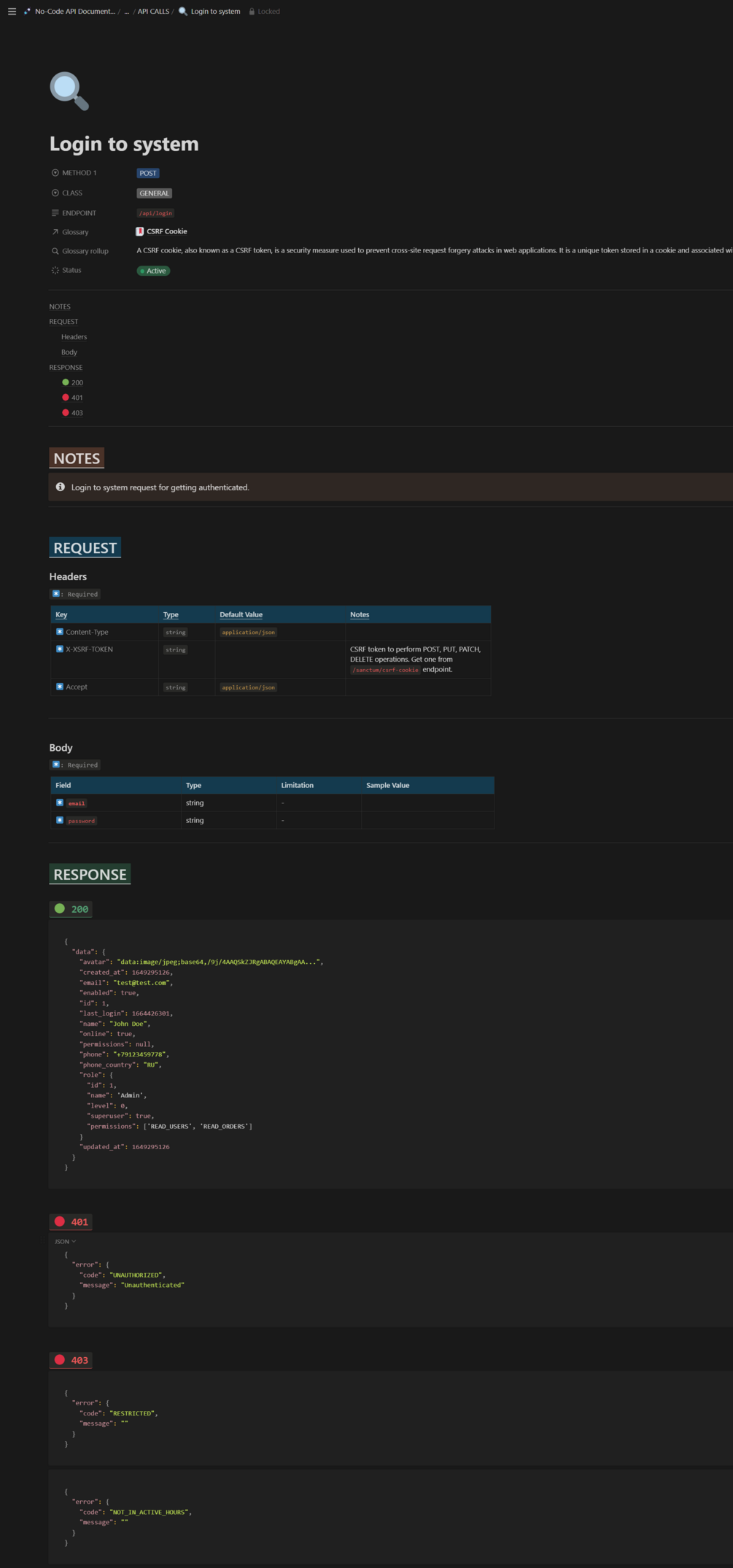
What you can do with No-Code API Documentation [NCAD]:

✅ Define return codes for your API

✅ Define your API modules and organize endpoints

✅ One database for all endpoints and an auto-filtered table for each API module

✅ Keep your API Glossary updated and tie it with the Endpoints table

✅ Define data types for your requests & responses

✅ Obtaining API Key / Authentication & Authorization Requirements / FAQ pages

I want this!
9 sales

Create API Documentations without writing a single line of code

Upgrades
Synchronized with Notion (Lifetime Access for Notion Upgrades)
Delivery
Duplicate Notion Template
Video Tutorial
Complete Usage Guide
Latest Release
2023/07/01

Ratings

4.7
(3 ratings)
5 stars
67%
4 stars
33%
3 stars
0%
2 stars
0%
1 star
0%
Powered by